
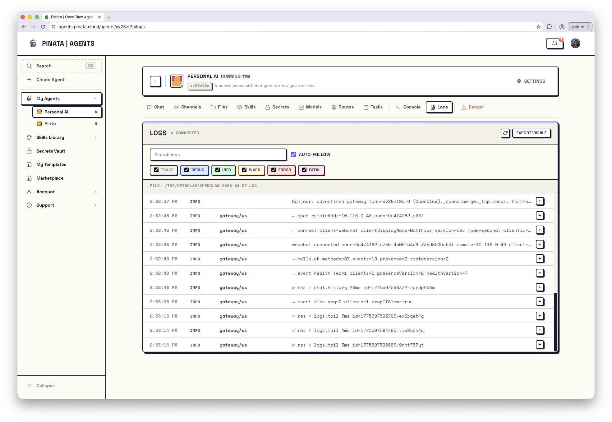
Filtering
Use the checkboxes to filter by log level:- TRACE - Most verbose, detailed execution flow
- DEBUG - Debugging information
- INFO - General operational messages
- WARN - Warning conditions
- ERROR - Error conditions
- FATAL - Critical failures
Log Entries
Each entry shows:- Timestamp - When the event occurred
- Level - Severity (INFO, ERROR, etc.)
- Source - Which component generated the log (e.g.,
gateway/reload) - Message - The log content
Exporting
Click EXPORT VISIBLE to download the currently filtered logs. This exports only what matches your current filters - useful for sharing specific issues or keeping records.Log File
Logs are written to/TMP/OPENCLAW/OPENCLAW-{date}.LOG. A new file is created each day.